Supervisor: Report an Incident
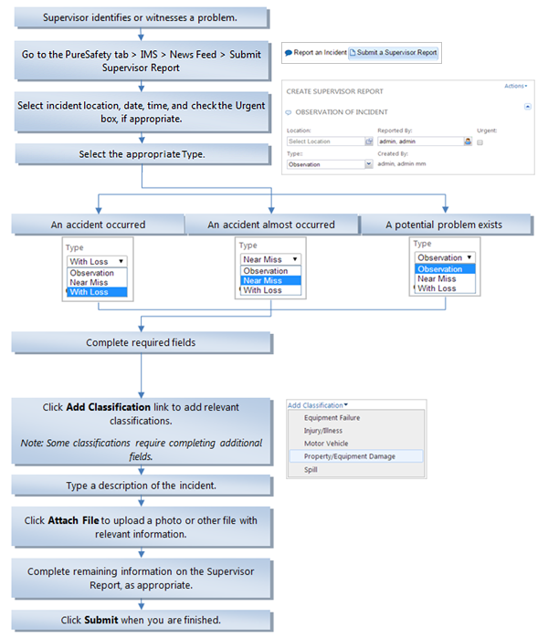
When you witness an incident or observe an unsafe situation at your workplace, report it in IMS. After logging into the system, report the incident directly from the IMS News Feed. Follow the steps on this page to report the incident.
Incident reports are submittted by employees
to report an incident, near miss, or a general observation about a condition that could lead
to an incident. There are three types of incidents: observation, near miss, and with
loss.
- Observation. A simple observation reports a condition that could lead to an incident. Observations may be conducted informally or as part of structured processes, such as inspections, audits, and assessments.
- Near Miss. A near miss is a situation that almost resulted in an accident. Under different circumstances, a near miss could have resulted in harm to people, property, materials, or the environment.
- With Loss. A loss is an occurrence that resulted in an injury, illness, spill, property, or equipment damage.
A Supervisor Report captures information that is not included in an incident and that is typically captured in an event or injury record.
The analysis section allows supervisors to document the causal factors that led to the incident or near miss. Supervisors can also document measures that have been implemented or recommed measures to prevent similar problems in the future.
